Friday February 2026

হটলাইন

সেবা এবং ধাপ

নং শিরোনাম সেবার ধাপ কার্যকলাপ
  
আনসার মোতায়েনের মাধ্যমে নিরাপত্তা সেবা গ্রহণের পদ্ধতি দেখুন
ক্ষুদ্র ঋন বিতরণ প্রক্রিয়া দেখুন
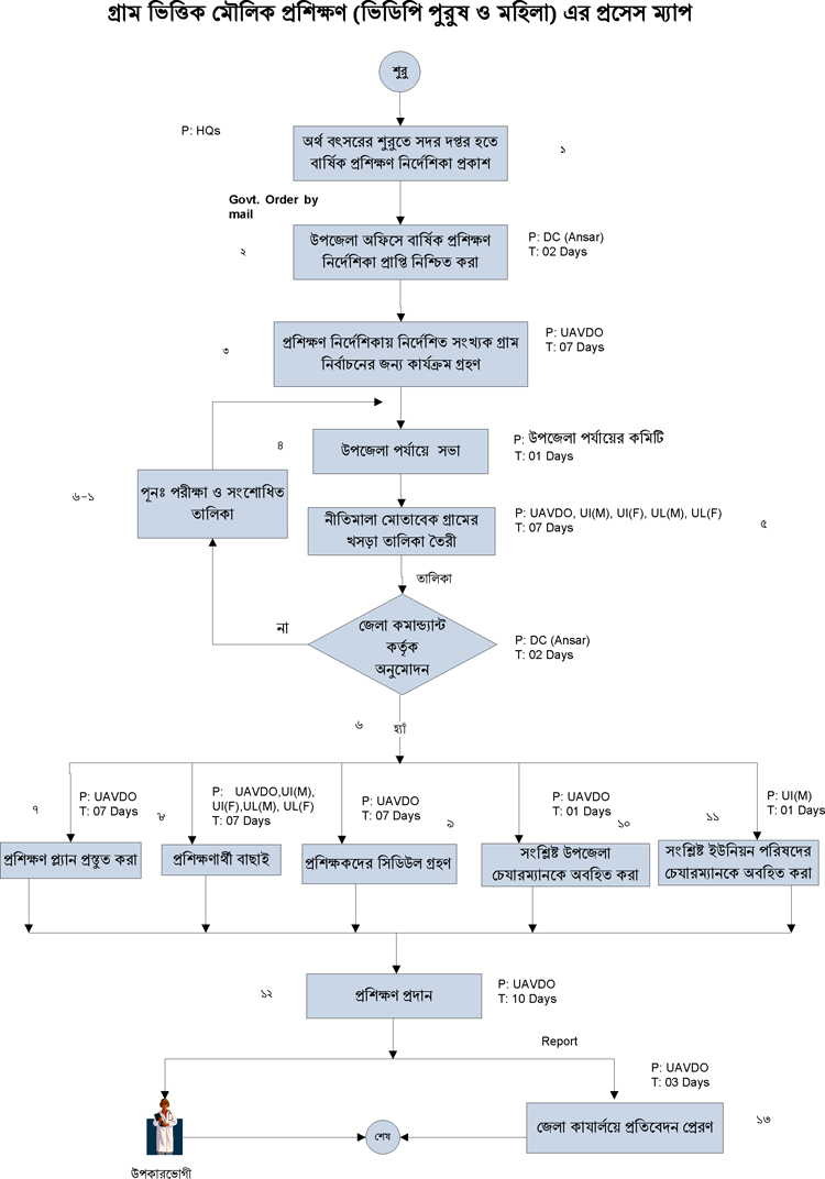
গ্রাম-ভিত্তিক মৌলিক প্রশিক্ষণ(ভি.ডি.পি.) প্রক্রিয়া দেখুন
পেশাভিত্তিক প্রশিক্ষণ দেখুন
সরকারী বেসরকারী সংস্থায় আনসার অঙ্গীভূতকরণ দেখুন
দেখছেন ১ থেকে ৫ পর্যন্ত, মোট ৫ এন্ট্রি

এক্সেসিবিলিটি

স্ক্রিন রিডার ডাউনলোড করুন